Reverse Proxy - subdomain 개념과 Nginx 설정
Reverse Proxy - subdomain 개념과 Nginx 설정
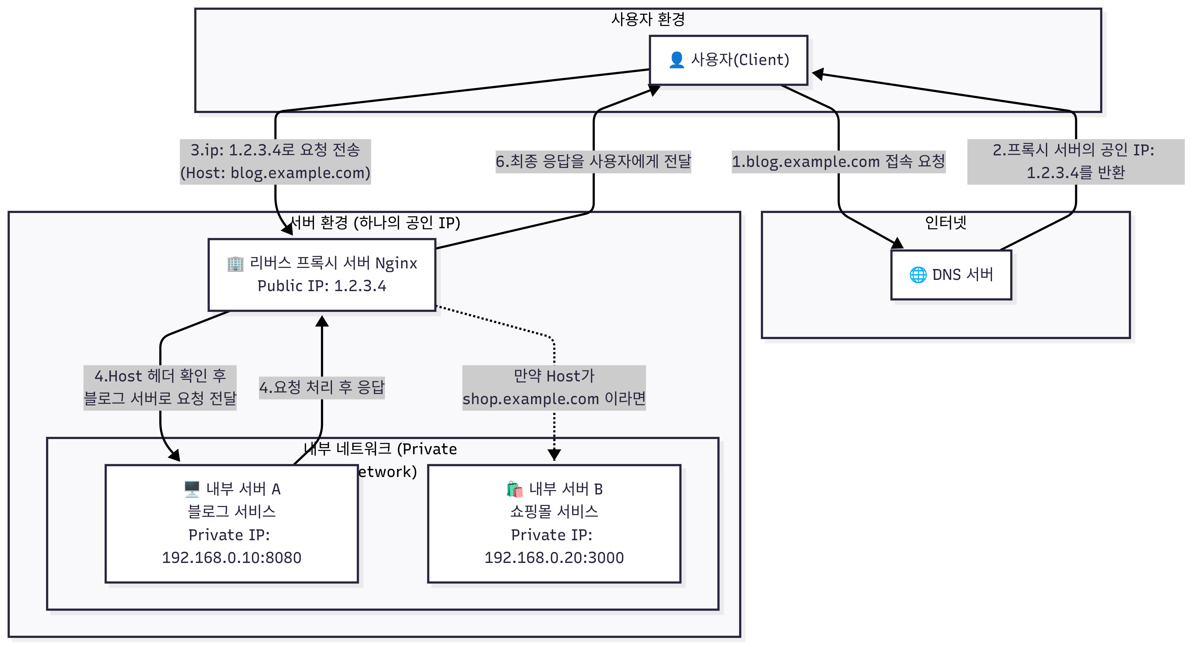
Reverse Proxy
Client의 요청을 대신 받아 내부 서버롤 전달해주는 서버
왜 Reverse proxy를 사용할까?
Load Balancing 문서를 참고하세용
https://docs.nginx.com/nginx/admin-guide/load-balancer/http-load-balancer/SSL/TLS 암호화 처리를 Reverse Proxy에서 책임지게 할수 있어 -> 서버 부담 줄어듬
내부 IP, Port 숨김 -> 보안 up
포트포워딩 최소화 -> 열어야 하는 포트의 갯수를 최소한으로 할수 있어 -> 보안 up(e.g. port scanning)
sub-domain이랑 같이 활용 -> 하나의 public ip로 여러개의 서비스, 어플리케이션을 효율적으로 관리 가능
e.g. service1.coffeejoa.com, service2.coffeejoa.com그 외에도 캐싱, 무중단 배포(e.g. blue-green deployment, rolling, canary)를 위해 사용된다.
Nginx 설정
1
2
3
4
5
6
7
8
9
10
11
12
13
14
15
16
17
18
19
20
21
22
23
24
25
26
27
28
29
30
31
32
33
34
35
36
# 서버 블록 1
server {
listen 80;
server_name blog.example.com;
location / {
# 프록시로 전달할 내부 서버 주소
proxy_pass http://192.168.0.10:8080;
# 클라이언트의 실제 IP와 호스트 정보를 백엔드 서버로 전달하기 위한 헤더 설정
proxy_set_header Host $host;
proxy_set_header X-Real-IP $remote_addr;
proxy_set_header X-Forwarded-For $proxy_add_x_forwarded_for;
proxy_set_header X-Forwarded-Proto $scheme;
}
}
# 서버 블록 2
server {
listen 80;
server_name shop.example.com;
# 모든 location block에 대해 공통으로 적용된다.
proxy_set_header Host $host;
proxy_set_header X-Real-IP $remote_addr;
proxy_set_header X-Forwarded-For $proxy_add_x_forwarded_for;
proxy_set_header X-Forwarded-Proto $scheme;
# Location block을 여러개 둬서 path에 따라 다르게 처리 할수도 있다.
location / {
proxy_pass http://192.168.0.20:3000;
}
location /news/ {
proxy_pass http://192.168.39.208:31957;
}
}
server block
특정 도메인이나 IP주소로 들어오는 요청을 어떻게 처리할지 정의하는 설정의 기본 단위
- listen: 어떤 port번호에서 들오는 요청을 받을지 지정
- server_name: listen으로 지정된 포트의 요청에 대해서, 어떤 도메인 이름에 해당 하는 요청을 처리할까? 지정
- location: 요청된 경로에 대해 구체적인 처리방법 정의
DNS - CNAME 설정
다음과 같이 설정하면 news.coffeejoa.com으로 오는 요청을 coffeejoa.com으로 보내라는 의미 입니다!
그러면 nginx에서 news.coffeejoa.com을 보고 올바른 곳으로 넘겨 주겠지~
Flow
This post is licensed under CC BY 4.0 by the author.


